В январе 2025 года компания «Центральный маркет» выбрала систему управления складом YARUS WMS для автоматизации производственного склада агрокомплекса «Иванисово» — современного тепличного предприятия по выращиванию овощей. Годовой объём производства составляет около 14 тыс. тонн томатов и огурцов.
В феврале 2025 года проект по автоматизации производственного склада вступил в активную фазу.

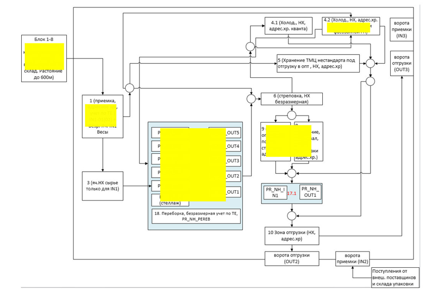
Складской комплекс является одним из звеньев в непрерывной производственной цепочке по выпуску готовой продукции – от теплицы до доставки клиенту, по факту это производственный конвейер, оснащенный следующими зонами:
- карантина – поступают поддоны (каждые 5 минут) с продукцией из теплиц, выборочный контроль качества.
- взвешивания и приемки – оснащена напольными весами, интегрированы с YARUS WMS, сверяется план-факт, контрольное взвешивание, обогащение свойств партии продукции (н/пр, с РТСД указывается приоритетный канал сбыта).
- фасовки и дополнительной обработки продукции – на складе организовано 8 производственных линий по выпуску гофротары, сортировки и фасовки продукции, квантовка под нужный калибр, маркировка и стикеровка под требования розничных сетей.
- специального температурного режима – для длительного хранения продукции (готовой к отгрузке и сырье).
- экспедиции – поддоны с продукций под резервом и готовые к отгрузке в ближайшее время.
- дополнительной обработки – контрольное взвешивание на выходе и строповка собранных заказов.
Из особенностей в работе складского комплекса стоит отметить сложность технологических процессов на самом складе:
- непрерывный конвейер поступления поддонов;
- изменение свойств партии на каждом этапе;
- омниканальность отгрузки (розничные сети, оптовики, собственные магазины, интернет‑магазины);
- отгрузка через модуль Производство YARUS WMS с использованием производственных спецификаций;
- работа с мерным и штучным товаром;
- полный учёт расходных материалов.
Специалисты YARUS имеют богатый опыт автоматизации производственных складов и ультра-фрэш продукции, но каждый склад имеет свои особенности, на данном объекте следует отметить:
- сложная технологическая карта процессов;

- требовался гибкий инструмент для настройки мультимодальных перемещений по складу с дополнительной обработкой;
- все QR-коды паллет создавались на стороне ERP и передавались в СУС

Осенью 2025 года система управления складом YARUS WMS 5.0 (5ая редакция) с дополнительным модулем «Производство» была успешно запущена. В настоящий момент времени система находится в режиме промышленной эксплуатации.
Данные проект по автоматизации еще раз показал гибкость и высокий уровень производительности 5ой редакции YARUS WMS. Можно отметить следующие результаты:
- Под контроль и единое управление попали все процессы на складе, режим одного окна.
- Прозрачный учет по партиям на всем протяжении нахождения продукции на складе и до отгрузки конечному клиенту.
- Получение текущих статусов по заказам и корректировка планов в случае необходимости в режиме реального времени, что очень актуально для поточных линий.
- Исключение неравномерности загрузки как самого склада, так и поточных линий за счет использования алгоритмов подпитки в СУС.
Планируются работы по дальнейшей автоматизации в блоках теплиц и перемещений между ними.
Реклама. ООО «ЯРУС ВМС», ИНН 7801655788.
Подписывайтесь на наш канал в Telegram, чтобы первыми быть в курсе главных новостей ритейла.


